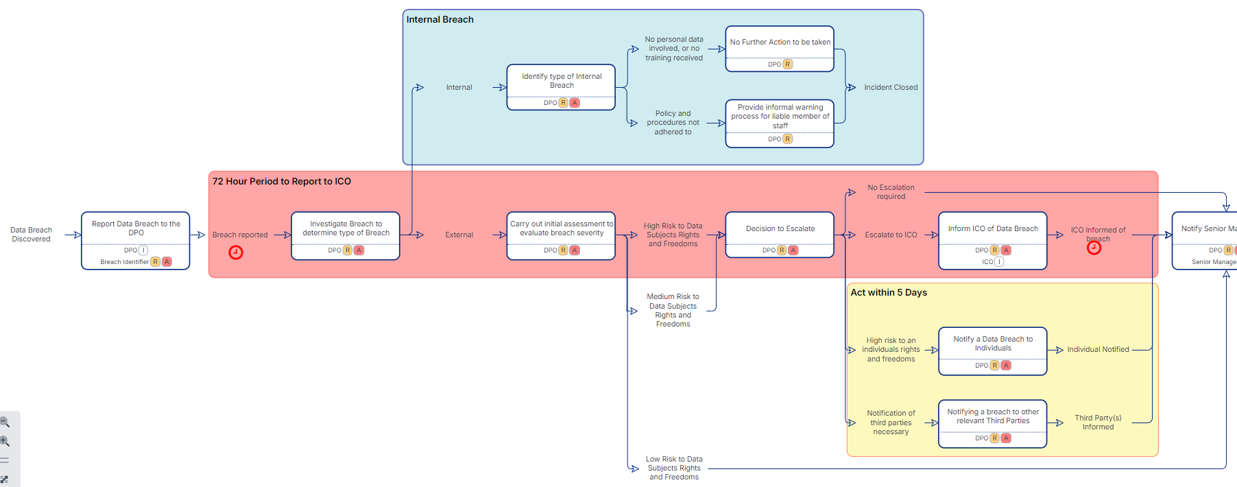
Data Breach Response Process Example

This is an example process showing how to deal with a potential data breach and the response to such incident.

Type
Process
Solution
Liberty Spark 1.1
Release Date
2nd September 2024
Developer
Netcall
Rating

Description

This is an example process showing how to deal with a potential data breach and the response to such incident.

It includes recording the details and the breach and reporting to the various authorities.

This example uses different coloured boxes to highlight the different potential routes through the process and the impact of those.

Icons have been included to show where time triggers and constraints exist. These visual additions make it easier for users to follow the process.

The example also includes RACI to show the different levels of responsibility that each role has at each stage of the process.

Screenshots

Reviews